Contoh kasus menggunakan Form Kwitansi buatlah rancangan database
3.2 UNNormal Form
Pada bentuk ini ada beberapa ciri ciri yang penting, yang pertama adalah akan terjadi anomali dalam insert, update, dan delete. Hal ini menyebabkan beberapa fungsi DML dalam SQL tidak dapat berjalan dengan baik. Sebagai contoh jika ingin menghapus karyawan maka data perjalanan akan ikut terhapus begitu juga dengan yang lainnya.

3.3 Normal Form (1NF)
Bentuk normal yang pertama atau 1NF mensyaratkan beberapa kondisi dalam sebuah database, berikut adalah fungsi dari bentuk normal pertama ini.
- Menghilangkan duplikasi kolom dari tabel yang sama.
- Buat tabel terpisah untuk masing-masing kelompok data terkait dan mengidentifikasi setiap baris dengan kolom yang unik (primary key).

3.4 Normal Form (2NF)
Syarat untuk menerapkan normalisasi bentuk kedua ini adalah data telah dibentuk dalam 1NF, berikut adalah beberapa fungsi normalisasi 2NF.
- Menghapus beberapa subset data yang ada pada tabel dan menempatkan mereka pada tabel terpisah.
- Menciptakan hubungan antara tabel baru dan tabel lama dengan menciptakan foreign key.
- Tidak ada atribut dalam tabel yang secara fungsional bergantung pada candidate key tabel tersebut.

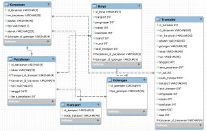
3.5 Entity Relationship Diagram (ERD)

Dengan adanya Sistem yang telah dikemukakan ,merancang dengan analisis yang terdiri dari Entity Relationship Diagram (ERD), Diagram flowchart, table relasi (Relationship),dan Diagram lainya dapat diambil kesimpulan sebagai berikut :
1. Pengelolaan data dapat dilakukan dengan cepat, hal ini dirasakan lebih menguntungkan jika dibandingkan dengan sistem manual.
2. Dengan makalah ini nantinya akan mengerti ERD (Entity Relationship diagram) dan fungsi ,dan kegunaan dalam melakukan basis data Semua bergantung pada Sdm dalam memaksimalkan sistem dan sumber daya yang ada.
3. Proses pembuatan perancangan program juga dapat dilakukan dengan cepat dan akurat tanpa melalui proses yang panjang.
4. mengetahui peranan Entity Relationship,dan apa saja fungsi dari Entity Relationship Diagram (ERD) itu sendiri.